Автор книги: Алексей Гладкий
Жанр: Бухучет; налогообложение; аудит, Бизнес-Книги
сообщить о неприемлемом содержимом
Как мы уже отмечали ранее, для удобства работы рекомендуется объединять физических лиц в тематические группы. Например, можно создать следующие группы: Уволенные, Штатные сотрудники, На испытательном сроке, и т.д. Перечень групп физических лиц для каждого предприятия определяется отдельно, с учетом его специфических особенностей.
Для перехода в режим формирования новой группы физических лиц необходимо в окне списка (рис. 3.1) выполнить команду Действия▸Новая группа либо нажать комбинацию клавиш Ctrl+F9; также для этого можно воспользоваться соответствующей кнопкой инструментальной панели. В результате на экране откроется окно, которое показано на рис. 3.7.

Рис. 3.7. Создание группы физических лиц
В данном окне осуществляется формирование новой группы физических лиц либо редактирование имеющейся группы (для перехода в режим редактирования нужно курсором выделить в окне списка требуемую группу и выполнить команду Действия▸Изменить либо нажать клавишу F2).
В поле Группа физ. лиц при необходимости можно выбрать родительскую группу для создаваемой группы. Для заполнения данного поля следует воспользоваться кнопкой выбора, и в открывшемся окне выбрать родительскую группу из числа ранее созданных групп. Отметим, что заполнение данного поля не обязательно.
В поле Наименование с клавиатуры вводится произвольное наименование создаваемой группы. Поле Код заполняется автоматически при создании группы, но при необходимости значение данного поля можно отредактировать с клавиатуры, предварительно выполнив команду Действия▸Редактировать код.
Завершается процесс создания группы физических лиц нажатием кнопки ОК либо Записать. С помощью кнопки Закрыть осуществляется выход из данного режима без сохранения выполненных изменений.
Чтобы физическое лицо было сразу помещено в нужную группу, следует в окне списка сделать эту группу активной, и после этого переходить в режим создания нового элемента списка (физического лица). В результате физическое лицо будет помещено в активную группу.
Однако впоследствии можно выполнять перемещение физических лиц из одной группы в другую. Для этого нужно выделить в списке соответствующую позицию курсором и выполнить команду Действия▸Переместить в группу либо нажать комбинацию клавиш Ctrl+Shift+M – при этом на экране откроется окно с перечнем всех имеющихся групп физических лиц. В данном окне следует установить курсор на название требуемой группы и нажать кнопку Выбрать либо клавишу Enter.
Формирование структуры фирмыВ рассматриваемой конфигурации предусмотрено использование справочников, в которых хранится информация о структуре компании. К таким справочникам относятся: справочник подразделений, справочник территорий и справочник помещений. Доступ к этим справочникам осуществляется с помощью соответствующих команд меню Предприятие или ссылок панели функций.
Далее мы рассмотрим каждый из перечисленных справочников.
Для регламентированного учета в программе используется справочник подразделений организаций, а для управленческого – справочник организационной структуры предприятия, в котором формируется список подразделений компании в целом. Далее мы познакомимся с каждым из них.
Для перехода в режим работы со справочником подразделений предназначена команда Предприятие▸Подразделения организаций. При активизации данной команды на экране отображается окно справочника, которое представлено на рис. 3.8.

Рис. 3.8. Справочник подразделений организаций
Данный справочник имеет иерархическое представление. Для добавления в него новой позиции следует установить курсор в ту позицию, которая должна являться родительской, и выполнить команду Действия▸Добавить либо нажать клавишу Insert. Необходимые действия по внесению в справочник нового подразделения (а также по редактированию имеющегося подразделения) выполняются в окне, изображенном на рис. 3.9.

Рис. 3.9. Добавление подразделения в справочник
При заполнении справочника рекомендуется в первую очередь внести в него подразделения самого верхнего уровня иерархии, и уже после этого для каждого такого подразделения создать перечень подчиненных подразделений.
При необходимости можно для любого подразделения компании изменить родительское подразделение – для этого предназначена команда Действия▸Переместить в группу, вызываемая также нажатием комбинации клавиш Ctrl+Shift+M.
Для пометки объекта на удаление следует выделить его курсором и выполнить команду Действия▸Установить пометку удаления либо нажать клавишу Delete. Для снятия пометки на удаление нужно повторно активизировать данную команду. При установке пометки на удаление и при снятии этой пометки программа выдает дополнительный запрос на подтверждение данной операции.
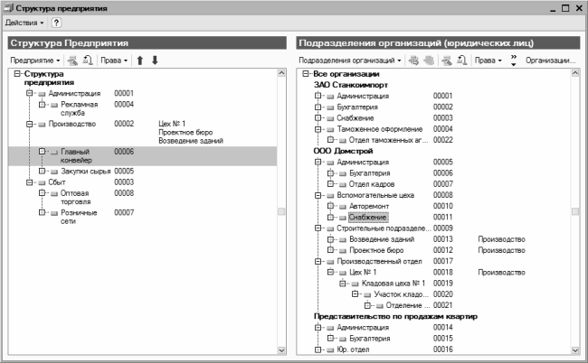
Для перехода в режим работы со справочником организационной структуры (рис. 3.10) предназначена команда Предприятие▸Структура предприятия.

Рис. 3.10. Справочник организационной структуры
В этом окне слева показана общая структура предприятия, а справа представлен перечень подразделений по всем организациям, входящим в состав компании. Иначе говоря, справа показано содержимое справочника подразделений организаций, с которым мы познакомились выше. Вы можете работать с этим справочником и в данном режиме: для добавления нового подразделения организации выполните команду Подразделения организаций▸Новое подразделение, для редактирования имеющегося – дважды щелкните на нем мышью.
Создавать структуру предприятия для управленческого учета удобно методом переноса позиций из справочника подразделений организаций. Для этого следует выделить щелчком мыши требуемое подразделение в правой части окна, затем выполнить команду Подразделения организаций▸Включить в структурное подразделение – в результате на экране отобразится окно списка подразделений компании, содержимое которого будет полностью соответствовать левой части окна структуры компании. В этом окне нужно выделить щелчком мыши подразделение компании, в состав которого вы хотите включить подразделение организации, и нажать кнопку Выбрать. А можно просто перетащить мышью подразделение организации из правой части окна в левую на требуемую позицию. Подразделения организации, включенные в состав организационной структуры компании, отображаются справа от названия головного подразделения. На рис. 3.10 в состав подразделения Производство, входящего в организационную структуру компании, включены подразделения организаций Цех № 1, Проектное бюро и Возведение зданий.
Чтобы добавить в структуру компании новое подразделение, выполните команду Предприятие▸Новое структурное подразделение или нажмите клавишу Insert. Чтобы отредактировать введенное ранее подразделение, дважды щелкните на нем мышью или выполните команду Предприятие▸Редактировать, вызываемую также нажатием клавиши F2. Ввод новых и редактирование имеющихся подразделений осуществляется в окне, которое показано на рис. 3.11.

Рис. 3.11. Ввод и редактирование подразделения
В данном окне в поле Наименование нужно с клавиатуры ввести название структурного подразделения. Под этим название впоследствии оно будет отображаться в интерфейсах списка и выбора, а также в документах и отчетах. В поле Код указывается уникальный числовой идентификатор подразделения. Значение данного поля формируется программой автоматически в момент создания нового подразделения, но при необходимости его можно отредактировать с клавиатуры (но это делать не рекомендуется, поскольку можно нарушить целостность данных).
Параметр Руководитель предназначен для выбора руководителя данного структурного подразделения. Значение данного поля используется при формировании отчетов, которые должны быть заверены подписью руководителя этого подразделения. Чтобы выбрать руководителя, нужно щелкнуть на ссылке, расположенной справа от данного поля – в результате на экране отобразится окно, в котором представлен список ответственных лиц организаций. Если он является пустым, то нужно в инструментальной панели нажать кнопку Добавить, после чего в поле Руководитель нажать кнопку выбора, и в открывшемся окне справочника сотрудников выбрать руководителя подразделения. В поле Должность из справочника должностей выбирается должность руководителя (например, должность руководителя подразделения Бухгалтерия обычно называется Главный бухгалтер). Дата, начиная с которой руководитель подразделения исполняет свои обязанности, указывается в поле Действует С.
В области Дополнительные характеристики можно сформировать списки свойств и категорий подразделения, которые позволяют дополнительно характеризовать данное подразделение. Иными словами, в полях Свойства и Категории можно ввести дополнительные сведения о подразделении, для которых не нашлось места в других полях данного окна. Добавление новых позиций в эти списки осуществляется с помощью соответствующей команды контекстного меню или клавиши Insert.
В области Соответствие подразделениям организаций можно сформировать список подразделений организаций, которые необходимо включить в состав данного подразделения. Иначе говоря, здесь выполняется та же операция по включению подразделений организаций в состав подразделения компании, которую мы только что рассмотрели в окне организационной структуры. Чтобы добавить в список новую позицию, выполните команду контекстного меню Добавить или нажмите клавишу Insert. Затем в поле Организация из раскрывающегося списка, содержимое которого формируется в справочнике организаций, выберите название организации, а в поле Подразделение организации – название подразделения. В принципе, можно сразу выбирать подразделение, без предварительного указания организации, поскольку в окне выбора подразделения будет присутствовать поле для выбора организации.
Чтобы удалить позицию из списка подразделений организаций, включенных в состав подразделения компании, выделите ее щелчком мыши и выполните команду контекстного меню Удалить или просто нажмите клавишу Delete. При этом программа выдаст дополнительный запрос на подтверждение операции удаления.
Завершается ввод и редактирование подразделения компании нажатием в данном окне кнопки ОК или Записать. Чтобы выйти из данного режима без сохранения выполненных изменений, нажмите кнопку Закрыть.
Несмотря на то, что вводить и редактировать подразделения в справочник организационной структуры можно и в процессе эксплуатации программы, необходимый минимум сведений (хотя бы одно подразделение) необходимо ввести на стадии ввода исходных данных.
Территория компании – это объект структуры, который включает в себя несколько помещений. Для перехода в режим работы со справочником территорий компании предназначена команда главного меню Предприятие▸Территории▸Территории – при ее выполнении на экране отображается окно, изображенное на рис. 3.12.

Рис. 3.12. Справочник территорий компании
В данном окне содержится список введенных ранее территорий. Для каждой позиции списка в соответствующих колонках отображается ее код и наименование. Добавление (Действия▸Добавить) в справочник новой территории либо редактирование (Действия▸Изменить) имеющейся выполняется непосредственно в окне списка.
В справочнике помещений компании хранится информация обо всех помещениях организации в территориальном разрезе. Переход в режим работы c данным справочником выполняется с помощью команды главного меню Предприятие▸Территории▸Помещения – при активизации данной команды на экране откроется окно справочника, изображенное на рис. 3.13.

Рис. 3.13. Справочник помещений компании
В данном окне представлен список введенных ранее помещений, причем каждое помещение относится к определенной территории.
Для добавления в список новой позиции следует воспользоваться командой Действия▸Добавить, для редактирования имеющейся позиции – командой Действия▸Изменить. Все действия по формированию и редактированию позиций выполняются в окне, изображенном на рис. 3.14.

Рис. 3.14. Ввод и редактирование помещения
В соответствующих полях данного окна нужно ввести наименование помещения, выбрать территорию, к которой оно относится, и, при необходимости – установить признак того, что это помещение предназначено для встреч. Завершается ввод и редактирование помещения нажатием кнопки ОК или Записать.
Формирование и редактирование перечня должностейВ справочнике должностей хранится информация обо всех должностях компании. Для перехода в режим работы с данным справочником предназначена команда Персонал▸Должности – при активизации данной команды на экране открывается окно справочника, изображенное на рис. 3.15.

Рис. 3.15. Справочник должностей
В данном окне отображается список введенных ранее должностей. Для каждой позиции списка в соответствующих колонках показывается ее код и наименование. Все необходимые действия по создания новых и редактированию имеющихся позиций выполняются в окне, которое показано на рис. 3.16.

Рис. 3.16. Ввод и редактирование должности
Здесь в поле Наименование следует ввести название должности – например, Менеджер, Слесарь, Экономист, Кондитер, и т.д. Под этим названием должность впоследствии будет отображаться в интерфейсах списка и выбора (например, в справочнике должностей, см. рис. 3.15), а также выводиться в печатных формах документов и в отчетах (там, где это необходимо). Дальнейшие действия по вводу и редактированию данных выполняются на вкладках Описание должности и Компетенции.
Содержимое вкладки Описание должности показано на рис. 3.16. Отметим, что ни один из параметров данной вкладки не является обязательным для заполнения (впрочем, это касается и вкладки Компетенции), поэтому вы можете ограничиться вводом названия должности и нажать кнопку ОК. Но при желании вы можете сформулировать требования к претендентам на замещение данной должности, определить должностные обязанности, а также ввести дополнительные условия приема (например, размер оклада, либо особенности графика работы, и т.п.). Все эти данные вводятся в соответствующих полях с клавиатуры.
Если кандидатам на замещение данной должности предлагается заполнить типовую анкету, то эту анкету можно указать в поле Анкета резюме кандидата. Выбор осуществляется из справочника типовых анкет, окно которого вызывается с помощью кнопки выбора или нажатием клавиши F4.
На вкладке Компетенции можно сформировать список компетенций, относящихся к данной должности, или дополнительных требований к сотруднику, который ее занимает. Для добавления в список новой позиции нужно в инструментальной панели нажать кнопку Добавить (названия кнопок инструментальной панели отображаются в виде всплывающей подсказки при подведении к ним указателя мыши), после чего в поле Компетенция нажать кнопку выбора, и в открывшемся окне справочника компетенций сотрудников выбрать требуемое значение.
Сведения о должности можно вывести на печать. Для этого нужно сохранить введенные данные с помощью кнопки ОК или Записать, и нажать кнопку Печать.
Настройка многовалютного учетаСправочник валют предназначен для хранения информации об используемых в конфигурации валютах. Доступ к справочнику осуществляется с помощью команды главного меню Предприятие▸Классификаторы▸Валюты; при активизации данной команды на экране открывается окно справочника, описание которого приводится ниже.
Окно списка валют изображено на рис. 3.17.

Рис. 3.17. Справочник валют
В данном окне содержится список введенных ранее валют. Для каждой позиции списка в соответствующих колонках указывается код валюты, ее обозначение, название валюты, курс и кратность.
Курс валюты указывается на рабочую дату. О том, что такое рабочая дата и как ее установить, мы говорили ранее. В окне списка валют значение рабочей даты отображается в левом верхнем углу окна, в поле Дата курса.
Значение Кратность представляет собой котировочную единицу валюты и обычно используется работе с валютами, имеющими достаточно низкий курс. Например, если курс какой-то валюты по отношению к базовой валюте (обычно в качестве базовой валюты используется российский рубль) составляет 2,1472 рубля за 1000 единиц валюты, то в поле Кратность следует ввести значение 1000, а в поле Курс – 2,1472.
Добавление новой и редактирование текущей валюты можно выполнять как в окне списка (по аналогии со справочниками видов надбавок и должностей, которые рассмотрены выше), так и в специально предназначенном окне редактирования. Для переключения режимов редактирования предназначена команда Действия▸Редактировать в диалоге либо аналогичная команда контекстного меню. При включенном режиме Редактировать в диалоге все действия по формированию новой и редактированию текущей валюты выполняются в окне, описание которого приводится в следующем разделе.
Окно редактирования валют показано на рис. 3.18.

Рис. 3.18. Окно редактирования валюты
В данном окне необходимо определить значения следующих параметров:
♦ Наименование – в данном поле с клавиатуры вводится краткое название текущей валюты. Длина краткого наименования не может превышать 10 символов. Рекомендуется в качестве краткого наименования вводить обозначение валюты, используемое в Общероссийском классификаторе валют.
♦ Код – здесь указывается числовой код валюты; длина числового кода не может превышать 3 символов. Рекомендуется вводить такой же числовой код, который используется для данной валюты в Общероссийском классификаторе валют.
♦ Полностью – в данном поле с клавиатуры вводится полное наименование валюты.
♦ Параметры прописи целой части для русского языка и Параметры прописи дробной части для русского языка – в этих выделенных областях определяется порядок отображения прописью целой и дробной частей валюты. В частности, указывается род (Мужской, Женский либо Средний) и варианты написания при разных числовых величинах. Для дробной части в отдельном поле указывается количество выводимых символов. Из раскрывающегося списка выбирается требуемое значение – 1 знак, 2 знака либо 3 знака (для большинства валют – 2 знака).
Завершается процесс формирования либо редактирования валюты нажатием кнопки ОК либо Записать – после этого изменения отразятся в окне списка. С помощью кнопки Закрыть осуществляется выход из данного режима без сохранения выполненных изменений.
Для добавления в справочник новой валюты можно воспользоваться также кнопкой Подбор из ОКВ, которая расположена справа вверху окна списка. При нажатии на эту кнопку на экране откроется окно Общероссийского классификатора валют, в котором нужно выделить курсором добавляемую валюту и нажать клавишу Enter. В результате на экране откроется окно редактирования валюты, в котором будут заполнены поля Наименование, Код и Полностью (при необходимости значения данных полей можно отредактировать с клавиатуры). Заполнение остальных полей данного окна выполняется в обычном порядке.
Чтобы просмотреть, дополнить или отредактировать курс той или иной валюты, выделите ее в списке щелчком мыши и выполните команду Перейти▸Курсы валют. В результате откроется окно, изображенное на рис. 3.19.

Рис. 3.19. Просмотр, ввод и редактирование курсов валют
Для каждой позиции списка в соответствующих колонках отображается дата курса, название или обозначение валюты, величина курса и кратность. Чтобы добавить в список новую позицию, нужно выполнить команду Действия▸Добавить. После этого в соответствующих полях данного окна указывается дата курса, курс валюты на эту дату и кратность валюты (при необходимости). Подобным образом выполняется редактирование введенных ранее курсов валюты; переход в режим редактирования осуществляется с помощью команды Действия▸Изменить (предварительно следует установить курсор в соответствующую позицию). Отметим, что в данном окне может храниться неограниченное число курсов валют, которое определяется только потребностями пользователя.
Возможности программы предусматривают загрузку курсов валют с сайта компании «РосБизнесКонсалтинг». Для этого в окне списка валют или в окне курсов валют нужно нажать кнопку Загрузить курсы, которая находится в инструментальной панели. Затем в открывшемся окне следует указать период, за который требуется загрузить курсы валют, и сформировать список валют, по которым должны быть загружены курсы, после чего нажать кнопку Загрузить. Помните, что для использования данной возможности необходимо наличие действующего подключения к Интернету.